
CI/CD: Understanding the Process
For many teams, CI/CD is more of a mythical beast than a practical tool. People

Hiring Guide for Build Administrator Role for Azure DevOps
The hunt for a Build Administrator in Azure DevOps can lead you into a hiring

SaaS DevOps: Scaling Software as a Service
Scaling a SaaS application in the world of DevOps is no small feat. Imagine trying

Security in DevOps Practices
DevOps security is crucial for ensuring the safety and protection of an organization’s systems and

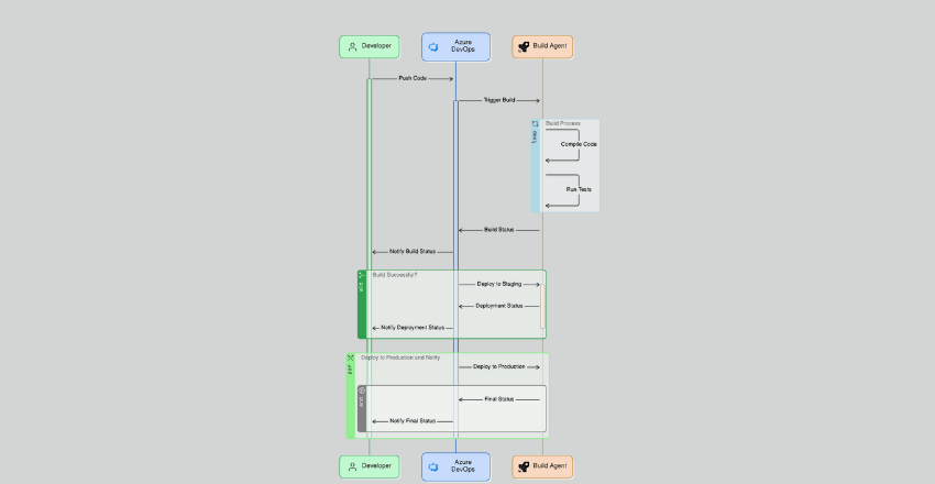
Managing Build Process with Azure DevOps
Stepping into the role of a Build Administrator in Azure DevOps is not for the

The Importance of Monitoring in DevOps
Imagine driving a car with your eyes closed. Sounds reckless, right? Unfortunately, this is exactly

Meeting Compliance in DevOps
Treating compliance as an afterthought in DevOps is a risky business. I’ve seen numerous organizations

Site Reliability Engineering in DevOps
Ever wondered why your system fails at the worst possible moment? Why your DevOps team

The Role of Monitoring and Feedback Loops in Continuous Deployment
Neglecting the role of monitoring and feedback loops in continuous deployment is like navigating a










